Anders Genomgång 04 - Loopar
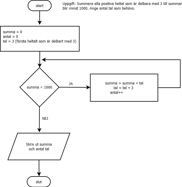
Vi vill göra kod av det som följande flödesschema visar:
Skriv ut talen från 1 till 20.
Skriv ut de första 20 talen som är delbara med 3.
Summera tal som är delbara med 3.
<?php include('head.php'); /*include head.php resp. foot.php är ett bra sätt att få flera sidor att se likadana ut utan att behöva skriva samma kod i varje fil. Ändrar man dessutom i head.php ändras det på alla sidor samtidigt!*/ //Exempel 1 - Skriv ut alla tal mellan 1-20. $tal = 1; // Startvärde while($tal<21){ // Villkor echo 'Nu är talet ' . $tal . '<br>'; $tal++; // Förändra värdet ($tal++; är samma sak som $tal = $tal + 1;) } echo '<br><br>'; // Exempel 2 -Skriv ut de första 20 talen som är delbara med 3 samt summera dem. $i = 0; // "Räknare", denna variabel ska hålla koll på varv i loopen $tal = 3; $summa = 0; while ($i < 20){ // Loop som körs 20 varv ($i börjar på 0) $summa = $summa + $tal; echo $tal; if ($i < 19){ // om det inte är sista varvet skriver vi ut ' + ' echo ' + '; } $tal += 3; // $tal += 3 är samma sak som $tal = $tal + 3 $i++; } // efter loopen är summan klar. echo ' = ' . $summa; echo '<br><br>'; /* Exempel 3 -Summera alla positiva tal som är delbara med 3 tills summan blir mer än eller lika med 1000. Ange antal tal som behövs.*/ $summa = 0; // Startvärde $antal = 0; $tal = 3; while($summa < 1000){ // Villkor $summa = $summa + $tal; // Förändra värdet $antal++; $tal = $tal + 3; } echo 'Antal tal: ' . $antal . '<br>'; echo 'Summan är: ' . $summa . '<br>'; include('foot.php'); ?>
head.php:
<!DOCTYPE html> <html lang="sv"> <head> <meta charset="utf-8"> <link rel="stylesheet" href="style.css"> <title>Exempel 1</title> </head> <body>
foot.php:
</body> </html>